SpringBoot整合阿里云SchedulerX分布式任务调度组件
分布式任务调度SchedulerX 2.0是阿里巴巴基于Akka架构自研的新一代分布式任务调度平台。兼容开源XXL-JOB、ElasticJob,支持Cron定时、一次性任务、任务编排、分布式执行批量任务等功能,具备高可用、可视化、可运维、低延时等能力...
更多SpringBoot轮子导航
SpringBoot项目实现日志打印SQL明细(包括SQL语句和参数)几种方式
SpringBoot中几种好用的代码生成器(基于Mybatis-plus生成entity、mapper、xml等)
SpringBoot整合Groovy脚本,实现动态编程
SpringBoot整合ip2region实现使用ip监控用户访问城市
SpringBoot整合EasyExcel实现Excel表格的导出功能
SpringBoot整合阿里云OSS,支持文件上传、下载、删除、加签等操作
SpringBoot整合aspectj实现面向切面编程(即AOP)
SpringBoot整合Swagger2实现接口文档
SpringBoot整合阿里云SchedulerX分布式任务调度组件
SpringBoot整合kaptcha实现图片验证码功能
介绍一下🍬
官网文档地址:官网地址
分布式任务调度SchedulerX 2.0是阿里巴巴基于Akka架构自研的新一代分布式任务调度平台。兼容开源XXL-JOB、ElasticJob,支持Cron定时、一次性任务、任务编排、分布式执行批量任务等功能,具备高可用、可视化、可运维、低延时等能力。
说的简单点,SchedulerX是一个做定时任务的好工具
接入流程🍇
1、购买服务
如果只买基础版,一般任务都不会超过10000个,一年下来36.5元,其实还挺便宜的。

2、创建资源
官方文档:官方文档

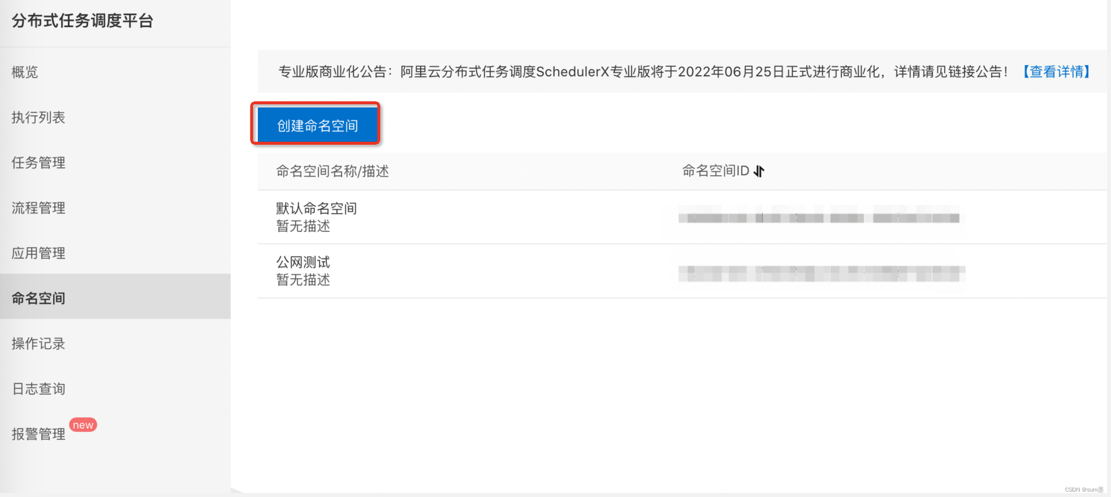
2.1 创建命名空间



创建完之后会得到一个命名空间ID,这个ID将会作为application.yml的一个配置参数
2.2 创建应用

这里有两个参数也会作为application.yml的配置参数:应用ID和应用key
3、搭建项目
3.1 配置文件
SpringBoot项目pom.xml文件
<?xml version="1.0" encoding="UTF-8"?>
<project xmlns="http://maven.apache.org/POM/4.0.0" xmlns:xsi="http://www.w3.org/2001/XMLSchema-instance"
xsi:schemaLocation="http://maven.apache.org/POM/4.0.0 https://maven.apache.org/xsd/maven-4.0.0.xsd">
<modelVersion>4.0.0</modelVersion>
<parent>
<groupId>org.springframework.boot</groupId>
<artifactId>spring-boot-starter-parent</artifactId>
<version>2.7.1</version>
<relativePath/> <!-- lookup parent from repository -->
</parent>
<groupId>com.example</groupId>
<artifactId>SpringBoot-schedulerx</artifactId>
<version>0.0.1-SNAPSHOT</version>
<name>SpringBoot-schedulerx</name>
<description>Demo project for Spring Boot</description>
<properties>
<java.version>1.8</java.version>
</properties>
<dependencies>
<dependency>
<groupId>org.springframework.boot</groupId>
<artifactId>spring-boot-starter-web</artifactId>
</dependency>
<dependency>
<groupId>com.aliyun.schedulerx</groupId>
<artifactId>schedulerx2-spring-boot-starter</artifactId>
<version>1.6.0</version>
<!--如果用的是logback,需要把log4j和log4j2排除掉 -->
<exclusions>
<exclusion>
<groupId>org.apache.logging.log4j</groupId>
<artifactId>log4j-api</artifactId>
</exclusion>
<exclusion>
<groupId>org.apache.logging.log4j</groupId>
<artifactId>log4j-core</artifactId>
</exclusion>
<exclusion>
<groupId>log4j</groupId>
<artifactId>log4j</artifactId>
</exclusion>
</exclusions>
</dependency>
<dependency>
<groupId>org.springframework.boot</groupId>
<artifactId>spring-boot-starter-test</artifactId>
<scope>test</scope>
</dependency>
</dependencies>
<build>
<plugins>
<plugin>
<groupId>org.springframework.boot</groupId>
<artifactId>spring-boot-maven-plugin</artifactId>
</plugin>
</plugins>
</build>
</project>
SpringBoot项目application.properties
这里需要提醒大家,如果在测试阶段,配置endpoint时候直接配置公网的链接就行了,因为有地域的endpoint都是生产环境,是连接不通的,项目启动会失败!!!
spring.schedulerx2.endpoint=acm.aliyun.com
spring.schedulerx2.namespace=xxx-xxx-xxx-xxx
spring.schedulerx2.groupId=open_net_test_group
# 1.2.1及以上版本设置appKey
spring.schedulerx2.appKey=xxxxxxxx
# 1.2.1以下版本设置AK/SK
#spring.schedulerx2.aliyunAccessKey=${aliyunAccessKey}
#spring.schedulerx2.aliyunSecretKey=${aliyunSecretKey}
3.2 项目代码
项目结构

SpringBootSchedulerxApplication.java
package com.example.springbootschedulerx;
import org.springframework.boot.SpringApplication;
import org.springframework.boot.autoconfigure.SpringBootApplication;
@SpringBootApplication
public class SpringBootSchedulerxApplication {
public static void main(String[] args) {
SpringApplication.run(SpringBootSchedulerxApplication.class, args);
}
}
TestJob.java
package com.example.springbootschedulerx.job;
import com.alibaba.schedulerx.worker.domain.JobContext;
import com.alibaba.schedulerx.worker.processor.JavaProcessor;
import com.alibaba.schedulerx.worker.processor.ProcessResult;
import org.springframework.stereotype.Component;
@Component
public class TestJob extends JavaProcessor {
@Override
public ProcessResult process(JobContext context) throws Exception {
System.out.println("调用成功");
return new ProcessResult(true);
}
}
4、配置任务
写完任务处理逻辑后,需要到SchedulerX平台上注册该任务,流程如下:
4.1 创建任务
首先,选择任务类型为java
其次,输入任务处理类的完整包路径
最后,单机运行表示不管你有多少台服务注册了同一个任务,也只会执行一次;而广播运行则表示全部都会执行

4.2 设置定时

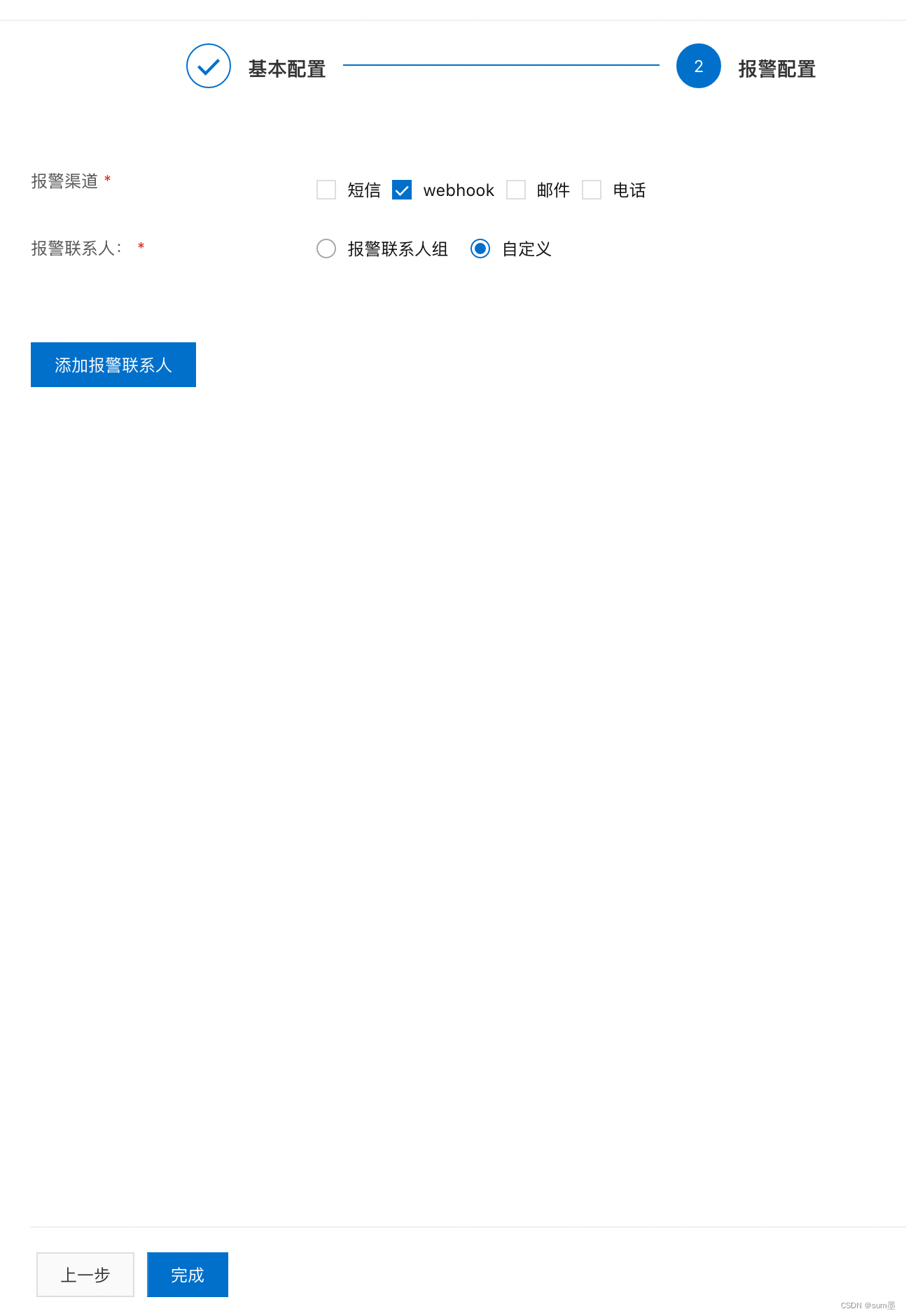
4.3 设置报警配置

4.4 任务列表和记录


4.5 运行展示

更多推荐
所有评论(0)