04_ArkTS基础知识
我们通过点击系统导航返回按钮来演示onBackPress回调方法的使用,在指定的时间段内,如果满足退出条件,onBackPress将返回false,系统默认关闭当前页面。否则,提示用户需要再点击一次才能退出,同时onBackPress返回true,表示用户自己处理导航返回事件。条件渲染、循环渲染语法的使用。@State、@Prop、@Link修饰器的使用。@Builder修饰器的使用。自定义组件生
ArkTS基础知识
介绍
本课程使用声明式语法和组件化基础知识,搭建一个可刷新的排行榜页面。在排行榜页面中,使用循环渲染控制语法来实现列表数据渲染,使用@Builder创建排行列表布局内容,使用装饰器@State、@Prop、@Link来管理组件状态。最后我们点击系统返回按键,来学习自定义组件生命周期函数。完成效果如图所示:

相关概念
1.渲染控制语法:
2.组件状态管理装饰器和@Builder装饰器:
组件状态管理装饰器用来管理组件中的状态,它们分别是:@State、@Prop、@Link。
- @State装饰的变量是组件内部的状态数据,当这些状态数据被修改时,将会调用所在组件的build方法进行UI刷新。
- @Prop与@State有相同的语义,但初始化方式不同。@Prop装饰的变量必须使用其父组件提供的@State变量进行初始化,允许组件内部修改@Prop变量,但更改不会通知给父组件,即@Prop属于单向数据绑定。
- @Link装饰的变量可以和父组件的@State变量建立双向数据绑定,需要注意的是:@Link变量不能在组件内部进行初始化。
- @Builder装饰的方法用于定义组件的声明式UI描述,在一个自定义组件内快速生成多个布局内容。
@State、@Prop、@Link三者关系如图所示:
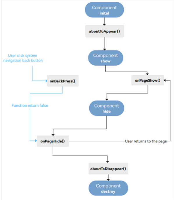
3.组件生命周期函数:
自定义组件的生命周期函数用于通知用户该自定义组件的生命周期,这些回调函数是私有的,在运行时由开发框架在特定的时间进行调用,不能从应用程序中手动调用这些回调函数。 右图是自定义组件生命周期的简化图示:

需要注意的是,部分生命周期回调函数仅对@Entry修饰的自定义组件生效,它们分别是:onPageShow、onPageHide、onBackPress。
代码结构解读
本篇Codelab只对核心代码进行讲解,对于完整代码,我们会在源码下载或gitee中提供。
├──entry/src/main/ets // 代码区
│ ├──common // 公共文件目录
│ │ └──constants
│ │ └──Constants.ets // 常量
│ ├──entryability
│ │ └──EntryAbility.ts // 应用的入口
│ ├──model
│ │ └──DataModel.ets // 模拟数据
│ ├──pages
│ │ └──RankPage.ets // 入口页面
│ ├──view // 自定义组件目录
│ │ ├──ListHeaderComponent.ets
│ │ ├──ListItemComponent.ets
│ │ └──TitleComponent.ets
│ └──viewmodel
│ ├──RankData.ets // 实体类
│ └──RankViewModel.ets // 视图业务逻辑类
└──entry/src/main/resources // 资源文件目录
使用@Link封装标题组件
在TitleComponent文件中,首先使用struct对象创建自定义组件,然后使用@Link修饰器管理TitleComponent组件内的状态变量isRefreshData,状态变量isRefreshData值发生改变后,通过@Link装饰器通知页面刷新List中的数据。

封装列表头部样式组件
在ListHeaderComponent文件中,我们使用常规成员变量来设置自定义组件ListHeaderComponent的widthValue和paddingValue。

创建ListItemComponent
为了体现@Prop单向绑定功能,我们在ListItemComponent组件中添加了一个@Prop修饰的字段isSwitchDataSource,当通过点击改变ListItemComponent组件中isSwitchDataSource状态时,ListItemComponent作为List的子组件,并不会通知其父组件List刷新状态。
在代码中,我们使用@State管理ListItemComponent中的 isChange 状态,当用户点击ListItemComponent时,ListItemComponent组件中的文本颜色发生变化。我们使用条件渲染控制语句,创建的圆型文本组件。

创建RankList
为了简化代码,提高代码的可读性,我们使用@Builder描述排行列表布局内容,使用循环渲染组件ForEach创建ListItem。

使用自定义组件生命周期函数
我们通过点击系统导航返回按钮来演示onBackPress回调方法的使用,在指定的时间段内,如果满足退出条件,onBackPress将返回false,系统默认关闭当前页面。否则,提示用户需要再点击一次才能退出,同时onBackPress返回true,表示用户自己处理导航返回事件。

总结
您已经完成了本次Codelab的学习,并了解到以下知识点:
- 条件渲染、循环渲染语法的使用。
- @State、@Prop、@Link修饰器的使用。
- @Builder修饰器的使用。
- 自定义组件生命周期函数onBackPress的调用。
如果读者的实现有困难,可参照笔者的实现RankingDemo · 晴城丶/HarmonyOsProjects - 码云 - 开源中国 (gitee.com)
更多推荐


所有评论(0)